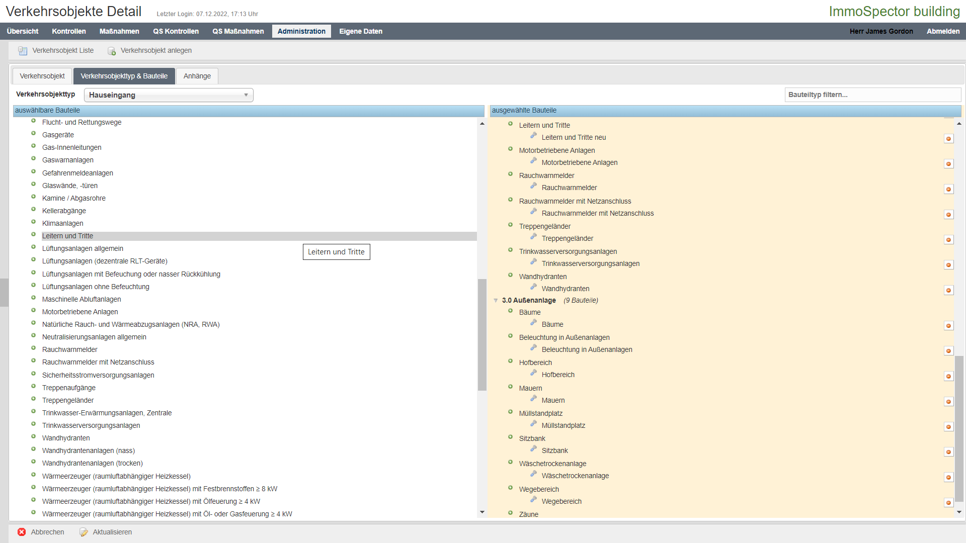
So können Sie Bauteile zuordnen:
Menü „Administration“

> Verkehrsobjekt (Hauseingang oder Gewerbe) suchen
> Verkehrsobjekt wählen

> Reiter Verkehrsobjekttyp und Bauteile > Bearbeiten

> auf der linken Seite nach „Leitern und Tritte“ suchen > ein Klick ordnet das Bauteil zu, es erscheint auf der rechten Seite

> Klick auf das Bauteil auf der rechten Seite öffnet das Formular > Bezeichnung und Daten eingeben > Änderungen vormerken > Aktualisieren

Mit Einfügen des Bauteils sind auch gleich die Prüfungen erzeugt und zugeordnet.
